It can be intimidating to start a new language, but with the right tools, a big task will become a lot less daunting. This article covers how to use textbooks and Anki to quickly build a solid foundation in Chinese. Textbooks are a fantastic way to get started learning a new language, but you need to know how to use them correctly. The idea of using a textbook may be off-putting because it reminds you of school, but language textbooks are not nearly as dry as math textbooks. Language textbooks offer well-structured lessons and will slowly introduce new grammar and vocabulary. This is great, especially for a complex language like Chinese. This guide uses the HSK textbook series, but you can apply this information to any textbook; you will just have to find or make your own Anki cards. Lucky for you, later in this article, I provide links to my Anki decks. Below are the resources necessary to get started using the HSK textbooks. I like the HSK series because they are the standard textbooks for the most commonly taken Chinese proficiency exam, and the series is designed in a way that introduces you to the Chinese language very gradually. It provides lots of examples and opportunities to practice what you’ve learned. I recommend using the HSK textbooks up until HSK 4, after which you will have a solid enough foundation to move on to other, more fun resources.
When going through a textbook lesson, I recommend starting by reading through the lesson first with audio and then watching the grammar explanation video. You should also be studying the Anki flashcards alongside the main lesson. However, you may alter the order of study depending on what works best for you.
When you first start an HSK lesson, it will present you with a dialogue. Read the dialogue out loud to the best of your ability. You are not expected to be able to understand it all, it is a preview of what will be covered in the lesson. Next, you will be presented with a list of new words. Briefly read through the new words to get an idea of what will be in the lesson. This is a good place to start studying vocabulary flashcards, but you do not need to go through all the vocabulary flashcards before reading the rest of the lesson. You will pick up a lot of the vocabulary you need through context as you read through the lesson. Vocabulary is also not something that should be crammed. You should only study as much as you feel you can remember.

The audio for all HSK lessons can easily be found on YouTube. Listening to the dialogue will reaffirm the pronunciation and the rhythm of the language. You can also try to mimic the dialogue to practice your pronunciation. Listen to the dialogue a few times until you feel comfortable with the material. If it’s all already familiar to you, that’s great! Go ahead and move on to the next section.
Next, you’ll come to the grammar section. Read through the explanation and sentences. This is just your first introduction to these grammar patterns. It’s great if you immediately understand them, but also ok if you don’t. You will review these sentence patterns again when you watch the explanation video and when you go through the exercises.

The videos below will help you review the grammar for each HSK lesson. Watch these to reiterate what you read in the lesson. Don’t worry too much about understanding every word, you will review all of this information multiple times. Also, some of the example words he uses in the video are words you probably haven’t seen yet. Don’t worry about memorizing them, you’ll see them again later. Click on “View on YouTube” in the lower right corner of the video to see the full playlist with all lessons.
The HSK series also has a variety of practical exercises. Doing exercises such as the one below is a great way to start building sentences. In this exercise, simply plug vocabulary words into the example sentence. You can either write down your answer or say it out loud. Also, you can always refer back to the vocab list for these exercises if you don’t have all the words memorized yet. The point of these exercises is to build familiarity.

If you don’t understand an exercise even after looking at the answer, you can use websites like ChatGPT or HiNative for a more specific, in-depth explanation.

Now you know how to go over all of the components that make up an HSK lesson. As you progress, they will start to build upon each other into more complex dialogues and grammar. Next, we will go over the Anki flashcards and how to use them to learn vocabulary alongside each lesson.
Anki Flashcards
Anki flashcards should be studied alongside the main lesson since vocabulary is best picked up over time with repetition. You can find the HSK flashcards by clicking on “Anki Shared Deck” or “Deck Direct Download. Choose whichever download method you prefer, but you only need to download the deck once! You’ll want to download the deck labeled Chinese Vocabulary (HSK 1-4). This deck only goes up to HSK 4, because I don’t recommend going above HSK 4 with a textbook. After HSK 4, I would instead encourage you to seek out more native resources. When you open the deck in Anki, it will look like the image below. You will likely need to adjust the number of new cards and reviews you see every day to match your study schedule and lifestyle. Go into the deck “options” and set the number of new words to what feels like a good amount for you. You may need to adjust it a few times as you get used to studying vocabulary. For more information on this, view “How to use Anki.”

There are two different card types you will be presented with. The first card type is a recognition card. This card will ask you to recognize the word and remember its meaning and pronunciation. Type the hanzi into the box, reinforce your typing skills, and your ability to recall hanzi. If you would prefer to write it on a piece of paper, that also works!

I also recommend reading the word and sentence out loud to the best of your ability. Luckily, Anki has built-in voice recording! Go to the “More” tab in the bottom right corner and select “Record own Voice” if you are on a desktop computer. On mobile, click on the three dots in the upper right corner, then select “Enable voice playback.”

The back side of the card will give you the hanzi, the pinyin, and the English definition. Grade yourself on how well you were able to recall the meaning of the Chinese word. Remember, if you don’t know the tones, you don’t know the word! Don’t mark a word as good unless you can recall the pronunciation and tones!

If you look at the bottom of the backside of the card, you will also see the stroke order for the hanzi and which HSK lesson this vocabulary word came from. Don’t worry about writing each word by hand, unless that’s something you would like to do. As a foreigner, you’re not going to be writing by hand very often, so much more important to build your typing skills. I personally don’t like writing by hand, but for some people, it’s their favorite part of learning Chinese.

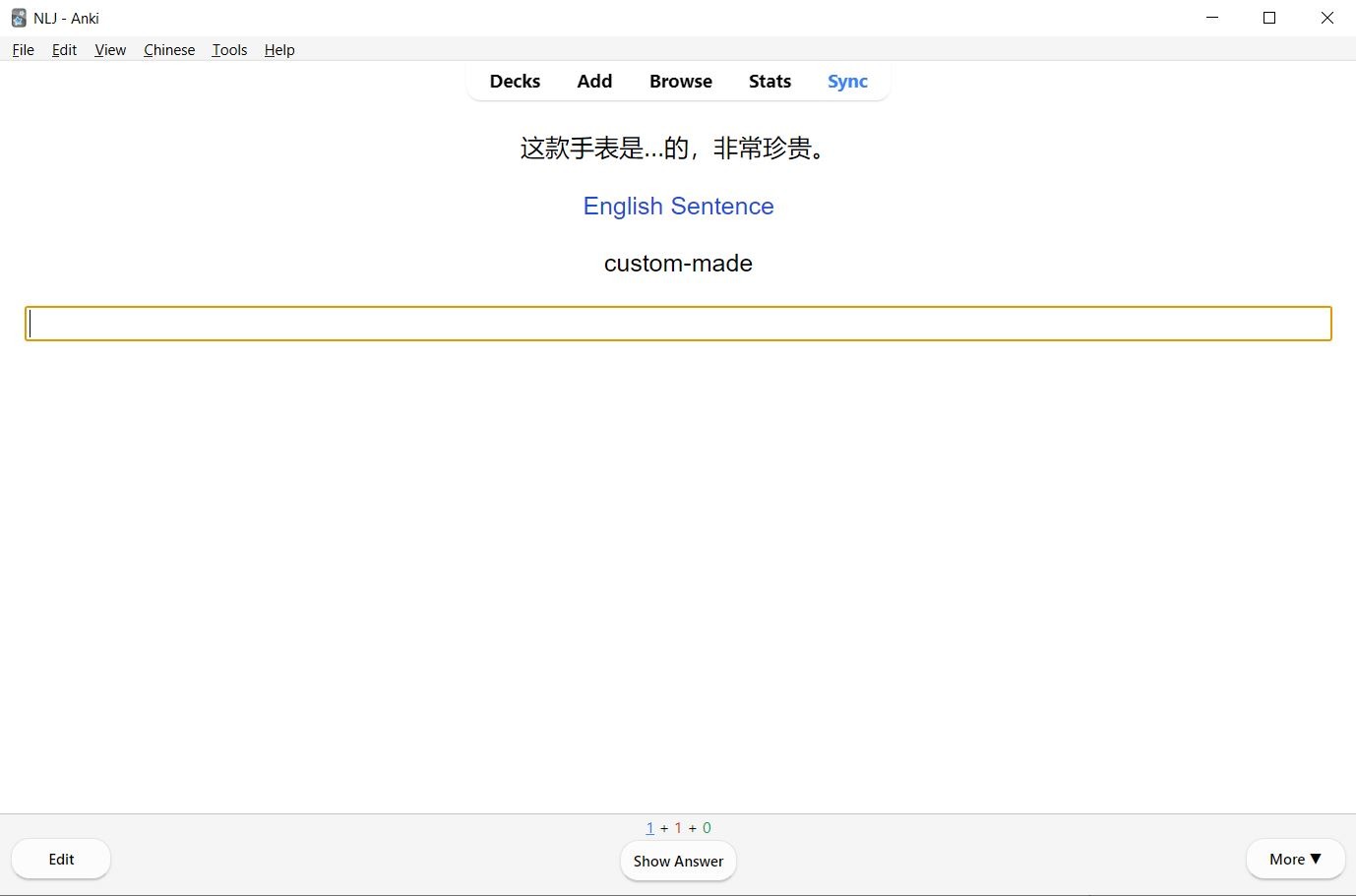
The second type of card is a recall card. You will be prompted with an example sentence with the vocabulary word removed and the English translation. Your goal is to type the correct hanzi in the given space. If you’re struggling to understand the sentence, you can click on “English Sentence” to see the translation, however, I would avoid this unless you need it.

On the back, you will see the pinyin reading, hear the audio, and see the key vocabulary word. Grade yourself on how well you were able to recall the vocabulary word.

You will notice that everything is in hanzi from the beginning. This is to get you used to reading as early as possible. Hanzi is one of the hardest parts of Chinese, so learning it early will make it a lot easier when you want to use native sources later. If you come across a hanzi you don’t know or forgot, copy it, and look it up in a Chinese-English dictionary. You will spend a lot of time looking up words in the dictionary, so this is great practice for later. If you want to change something on a card, you can click “edit” in the bottom left corner and alter any of the card fields.

Advanced decks
After you have completed the HSK deck, you’ll likely want to continue your studies with some more advanced Anki decks. Luckily, I have a deck with 10,000 Chinese words that you can use to continue building your vocabulary. This vocabulary practice deck has two different card types. For the first card type, you will be presented with a word and an example sentence with that word in it. Your goal is to recognize the word’s meaning and reading. You may also optionally type the hanzi for the word to test your recall more accurately.

On the back side of the card, you will see the reading and meaning, as well as hear an audio recording and see the stroke order.

The second card type will ask you to recall the Chinese vocabulary word. You will be given the example sentence with the word removed and the English translation, and your goal is to type out the word correctly.

Grade yourself on how well you recalled the vocabulary word. Recognizing and recalling words is one of the best ways to build up your Chinese vocabulary.

Both of these decks will significantly help you advance your Chinese, and because Anki is fully customizable, you can alter the decks to fit your study style and add additional cards!
Other Options
If you would prefer not to use a textbook and learn grammar as you go along, then you can do that, however, the lack of structure may be a little overwhelming. If you’re interested in learning grammar as you come across it, then check out the following article on Chinese grammar websites.






